在游戏行业,"保密"与"泄密"的博弈从未停歇。而《上古卷轴4:湮没》重置版的诞生历程,堪称现代数字时代最具戏剧性的泄露事件范本——这场始于2023年、横跨两年的攻防战,终于官方正式宣布,意外成为观察现代游戏开发保密机制溃败的绝佳样本。
本文节选编辑于reddit用户u/Crusader3456:传送门

2023年6月:
Reddit论坛一篇自称维塔士前员工的帖子首次曝光了代号"Altar"的项目。
我曾就职于维塔士,以下是他们当前正在推进的项目情况。需要说明的是,由于一些限制,我暂不支持通过截图来佐证相关信息,但请放心,以下内容均属实。 首先要介绍的是“Altar”项目,它实际上是《湮没》的重制/复刻版本(目前团队内部对于该项目是完全重制还是复刻仍在探讨之中)。在开发技术层面,该项目采用了双引擎同步推进的模式:Unreal Engine 5(UE5)主要负责打造全新的画面效果,而原版《湮没》所使用的引擎则承担大部分玩法逻辑、物理效果等方面的开发工作。 关于项目的发布时间,初步预计会在2024年年底或者2025年年初,具体日期会根据项目最终确定是复刻版还是重制版而有所调整。在开发分工上,巴黎工作室在整个项目中扮演着主导角色,而Blackshamrock工作室则主要负责为项目提供美术方面的支持。

尽管帖子很快被删除,但网页时光机保存了关键信息,版主备注的"已验证身份"为后续发展埋下伏笔。
2023年9月

微软反垄断案法庭文件意外泄露了贝塞斯达内部项目列表,《湮没》复刻版明确出现在2025年发行计划中。这份法律文件的意外曝光,让该项目从传言升级为被官方文件间接证实的企划。
2025年1月:
随着Xbox开发者直面会临近,多个消息源开始交叉印证信息。维基编辑通过LinkedIn发现维塔士巴黎工作室成员参与开发,

Tom Warren等记者透露微软内部暂定2025年春季末发售:
近期传闻指向《湮没》复刻版。我去年首次听闻此项目,微软暂定2025年春末或夏初发布。
NateTheHate当时则预测了6月发售窗口。
1月13日游戏媒体mp1st声称获得维塔士员工开发文档,披露了耐力系统、潜行机制等六大玩法调整,其中有着"魂系格挡机制"和"HUD年轻化"等要素。

2025年3月-4月,关于"突袭发布"(Shadow Drop)的传闻集中爆发。Jeff Grubb等多位业内人士指出贝塞斯达计划在4月21日当周直接上架游戏,Eurogamer等媒体跟进确认。

NateTheHate: "取消6月发售,计划于4月发布并公开,具体为下半月。"
Jeff Grubb: "4月突袭发布,可能与4月23日Xbox活动同步。"
Tom Warren: 重申1月预测,称4月合理。
Eurogamer: 确认贝塞斯达计划在"4月21日当周"突袭发布。
2025年4月15日,Reddit用户通过技术手段挖掘出维塔士官网未加密的图片库,发现大量游戏实机截图

用户u/KvasirTheOld在相关路径关闭之前挖掘出了更多图像资料,以下信息得到了进一步确认: 该项目的官方定位是“Remaster”(复刻),而非“Remake”(重制)。这意味着它并非是从头开始重新制作整个游戏,而是在原有基础上进行优化和升级。从已获取的信息来看,游戏的画面将会得到大幅提升,为玩家带来更加出色的视觉体验。此外,该项目还存在数字豪华版,或者类似于《天际周年版》那样的扩展内容,传送门。
用户u/Fidler_2K发现,图片的名称中包含“Altar”,这与最初泄露的“Project Altar”代号相互呼应。这一发现进一步强化了早期泄露信息的可信度,让我们有理由相信这些泄露内容并非空穴来风。

用户u/LunaForever_指出,在泄露的图片中出现了贝塞斯达外部项目主管Tom Mustaine的影像链接。这一情况符合外包复刻项目的常规逻辑,因为在外包项目中,外部团队与贝塞斯达内部人员之间必然会有一定的沟通和协作。
用户u/NinePointEight - 留意到,贝塞斯达官网的SEO标签曾短暂地添加了“Oblivion”这一关键词,但随后又被删除。这一细微的变化或许暗示着该项目与《湮没》之间存在着某种联系,

4月20日:Xox 泄密者、数据挖掘者和漫威争锋的泄密者表示,《上古卷轴4 复刻版》 将于近日推出,游戏大小120g

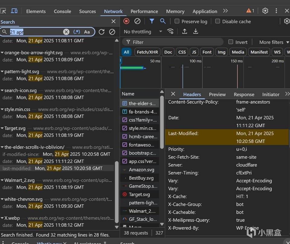
4月21日:《湮没》的 ESRB 评级在一天内小时前更新。

而最终于4月21日晚,贝塞斯达官方正式宣布将于4月22日晚11点公布《上古卷轴4:湮没》RE版宣传片,此时距离首个泄露已过去22个月。

这场持续731天的泄密长跑,最终在游戏史留下双重启示:于开发者,外包链管理与数字安防的重要性已不亚于核心玩法设计;于玩家,信息挖掘行为本身已异化为新型游戏形态。当下次再有匿名帖宣称掌握未公开项目时,或许我们该问的不是"真假几何",而是"这次能撑过几个季度才被全员剧透"。
本文由小黑盒作者:JasonGeely 原创
未经授权禁止转载或摘编